企业注销必查三年账?税务局2025新规解读(附0风险操作指南)。本文将从“企业注销的关键动因”、“税务注销前必做的6项自查”、“2025企业注销全流程拆解(附清单)”3个维度深度解析,带你穿透税务注销检查要点、厘清债务清偿核心步骤、掌握工商备案时效规则,有效避开“补税+罚款”雷区,帮助企业获取【税务检查】相关业务的合规注销方案。
知识要点:税务注销、工商注销、债务清算

已有多家企业注销后被查!
此前,福州税务接连发布多个对失联企业的《税务处理决定书》,其中,多家企业居然已办理了税务注销登记手续!

这些被查企业中,有些是因为上游企业数据异常(如水电费发生额与收入不符)被顺藤摸瓜查到虚开发票;有些是因为金税三期系统对比异常被发现偷税漏税;还有贸易公司骗取出口退税。
公司都注销了怎么还会被税务局稽查?
实际上,税务注销时,税务局除了会关注财报、开票情况之外,有些地方的税务还会利用大数据系统进行一次风险扫描,如果发现严重问题可能会直接推送给稽查部门。
如果企业在注销时没把问题处理完,注销后又被税务局稽查就不足为奇了。
公司经营不下去,到底要不要注销?
有人说,注销这么麻烦,那不经营的公司就不注销了,放着自生自灭不就行了~
不注销也不年检不报税,后果就是进入“黑名单”,相当于被关进了小黑屋,放任不管后果很严重:
1、法人3年内不得担任其他企业法定代表人、董事、监事、经理;
2、企业名称3年内不得使用;
3、法人股东被列入征信黑名单,不能贷款买房、移民、领取养老保险;
4、如果有欠税的情形,企业法定代表人会被限制出境,不能乘坐飞机高铁。
居然有如此多的风险,还是赶紧去办理注销登记吧!
公司注销前,这些税务问题,一定要处理好!
要想不被查,先得会自查,税务注销前,这些容易“爆雷”的坑一定要妥善处理:
一、账面有存货,但无实物
一般情况下,存货账存实无的原因有两种:
1、存货已经销售
已经销售的货物不做账、不开发票,隐瞒销售收入,同时销售成本不结转,导致账面存货数大于实际库存数。
该行为涉嫌偷税,有此情况的企业要当心了,需马上进行自查,并补缴增值税、企业所得税等税款,被税务查到就后果严重了!
2、存货已经损毁
存货损毁需查明原因,如果有充分证据证明属于合理损耗,那么增值税无需处理,损失也可以在企业所得税前扣除;如果是非正常损失,增值税进项不得抵扣,企业所得税前扣除也有条件,具体规定如下:

二、账面有存货,但过期了
该情况下有两种处理方式:
1、作为资产损失处理
属于生产经营活动中实际发生的资产损失,准予在企业所得税前扣除;增值税进项的处理分下列两种情况:

2、低价销售
通常企业处理临期商品或因清偿债务、转产、歇业等原因进行降价销售商品的,一般可视为有正当理由的低价销售行为,不会被税务局视为价格偏低而进行核定。
三、增值税有留抵不能退,开票给关联方了
根据财税〔2005〕165号的规定,企业注销后,存货中尚未抵扣的已征税款以及留抵税额,税务机关都是不予退还的。
企业可以将货物销售给关联公司,这样就产生了销项税,同时给关联公司开具了进项发票,就将留抵的税额转嫁给了关联公司。
但是,需要提醒注意的是:与关联公司之间的交易必须有合理的商业目的,且价格公允,否则,可能会被认定为虚开发票噢!
四、老板、员工从公司借款,一直未归还
这种情况下可能会涉及缴纳个人所得税,具体规定如下:

因此,企业注销前一定要好好自查一下“其他应收款”等往来科目。
五、账面期末未分配利润是正数,且未向股东分红
期末未分配利润为正数,证明企业有累计盈利,企业注销了,需要按照相关的分红比例向股东分红,并缴纳相关税费。
六、印花税未足额缴纳
印花税的征税范围非常广泛,购销、租赁、注资、营业账簿等都涉及印花税。
而这平时不起眼的小税种在注销的时候通常会被税务局翻个底朝天。
避免风险的唯一的办法就是先自查!
2025注销流程及详细操作步骤

一、税务清税注销
市场主体终止经营活动退出市场前,须先向主管税务机关进行清税申报,办理税务注销。税务注销办理分为简易注销和普通注销流程(包含即办注销、一般注销)。
简易注销:系统自动办结;
普通注销(即办注销):即时办结;
普通注销(一般注销):小规模纳税人5个工作日;一般纳税人10个工作日内办结。
纳税人在清税申报前或申报清税期间应对相关税费进行申报、结清税款。
具有企业所得税税种认定的纳税人,在清税申报前完成企业所得税清算报备。
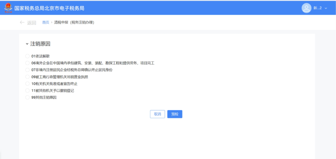
第一步:登录新电子税务局,点击【我要办税】-【综合信息报告】-【状态信息报告】-【清税申报(税务注销办理)】功能菜单。

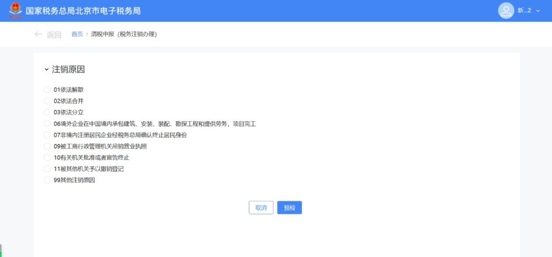
第二步:跳转至清税申报(税务注销办理)界面,展示注销原因。
(1)非跨区财产税主体登记纳税人,展示所有注销原因。

(2)跨区财产税主体登记纳税人,则仅展示跨区财产税主体可适用的注销原因。
注销原因展示:

第三步:选择注销原因。
(1)注销原因为【01依法解散】、【06境外企业在中国境内承包建筑、安装、装配、勘探工程和提供劳务,项目完工】、【07非境内注册居民企业经税务总局确认终止居民身份】、【09被工商行政管理机关吊销营业执照】、【11被其他机关予以撤销登记】、【99其他注销原因】时。点击【预检】。

(2)注销原因为【02依法合并】、【03依法分立】时。弹出合并分立报告业务办理提醒:“您选择的注销原因为:依法合并。请先办理合并分立报告业务。”,点击【合并分立报告】系统跳转至合并分立报告功能界面进行业务办理(具体操作请查看《合并分立报告》操作手册)。点击【取消】返回功能界面。

(3)注销原因为【10有关机关批准或者宣告终止】。
展示信息填写界面。

录入相应信息,点击【预检】。

第四步:预检时不同满足条件对应不同的业务办理场景。
(1)即办注销通过时(满足即办资格及即办条件,且不存在未办结事项时)。
系统提示“尊敬的纳税人:您符合税务即办注销条件,确认是否注销!”,点击【确定】。

系统提示“尊敬的纳税人,清税申报业务已办理成功,点击查看《清税证明》”,点击【《清税证明》】进行下载。

系统跳转至清税证明界面,点击【下载】进行清税证明下载。

(2)即办注销不通过时。
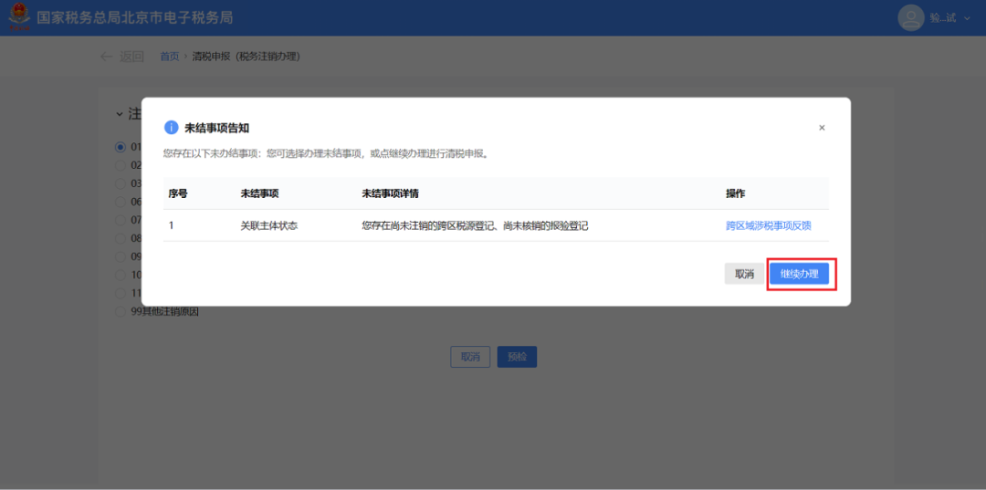
符合即办注销资格及条件,但存在未办结事项,且未办结事项存在非提示类事项时。弹出未结事项告知界面,系统提示“您存在以下未办结事项:您可选择办理未结事项,办理完结后点击刷新,继续进行清税申报。”,展示未结事项以及对应办理链接按钮。

①直接通过办理方式链接按钮办理未办结事项。
点击未结事项对应的办理方式按钮,系统跳转到未办结的业务功能,完成未结事项办理后,重新进入“清税申报(税务注销办理)”功能,完成清税流程操作。

②暂不办理,优先签署承诺书。
a.点击【签署承诺书】。

b.系统跳转即办《清税证明》承诺书界面,点击【去认证】。

c.弹出二维码认证窗口,系统提示“选择承诺制需要法定代表人进行实名认证”,使用“电子税务局app”进行扫码认证,点击【确定】。

d.点击【下载】 下载“即办《清税证明》承诺书”,点击【确定】。

e.系统提示“尊敬的纳税人,您申请的清税申报已办理成功,点击查看《清税证明》,并在承诺期限内完成未结事项办理。”, 点击【《清税证明》】可下载清税证明,点击【返回首页】可返回电子税务局首页。

符合即办注销资格及条件,但存在未办结事项,且未办结事项都为提示类事项时。
①系统弹出未结事项告知界面,系统提示“您存在以下未办结事项:您可选择办理未结事项,办理完结后点击刷新,继续进行清税申报。”,展示未结事项以及对应办理链接按钮,点击【继续办理】。

②系统提示“尊敬的纳税人:您符合税务即办注销条件,确认是否注销!”,点击【确认】。

③跳转至办理成功界面,提示“尊敬的纳税人,清税申报业务已办理成功,点击查看《清税证明》。”,点击【《清税证明》】。

④跳转至清税证明界面,点击【下载】进行清税证明下载。

(3)一般注销通过时。
系统提示“尊敬的纳税人:您符合税务注销申请条件,确认是否提交申请!”,点击【确定】。

跳转至提交成功界面,提示“您发起的清税申报申请已提交,税务机关将在5日内受理,如有疑问可通过征纳互动或拨打12366、主管税务机关电话等进行咨询。进度查询:我要查询-办税进度及结果信息查询”,点击【返回首页】返回电子税务局首页。
(4)一般注销不通过。
存在未办结事项,且未办结事项存在非提示类事项时。
①弹出未结事项告知界面,系统提示“您存在以下未办结事项:您可选择办理未结事项,办理完结后点击刷新,继续进行清税申报。”,展示未结事项以及对应办理链接按钮。点击未结事项对应的办理方式按钮进行办结,完成未结事项办理后,重新进入“清税申报(税务注销办理)”功能。

②系统提示“尊敬的纳税人:您符合税务注销申请条件,确认是否提交申请!”,点击【确认】。

③跳转至提交成功界面,提示“尊敬的纳税人,您的清税申报申请已提交,税务机关将在5日内受理,如有疑问可通过征纳互动或拨打12366、主管税务机关电话等进行咨询。进度查询:我要查询-办税进度及结果信息查询”,点击【返回首页】返回电子税务局首页。

存在未办结事项,且未办结事项都为提示类事项。
①弹出未结事项告知界面,系统提示“您存在以下未办结事项:您可选择办理未结事项,办理完结后点击刷新,继续进行清税申报。”,展示未结事项以及对应办理链接按钮,点击【继续办理】。

②系统提示“尊敬的纳税人:您符合税务注销申请条件,确认是否提交申请!”,点击【确定】。

③跳转至提交成功界面,提示“尊敬的纳税人,您的清税申报申请已提交,税务机关将在5日内受理,如有疑问可通过征纳互动或拨打12366、主管税务机关电话等进行咨询。进度查询:我要查询-办税进度及结果信息查询”,点击【返回首页】返回电子税务局首页。

提示:
1、一般注销中,当纳税人向税务主管机关申报清税时,税务机关将根据清税申报是否存在风险疑点,中止办结时限,并进一步核实纳税人完税情况。
2、纳税人采用承诺注销打印清税证明后,未办结事项可以通过登录电子税务局进入该功能“未结事项告知”办理。
二、工商注销公示
公司拿到清税证明后,就可以进行注销公示了。
注销公示分为两种:简易注销和一般注销,简易注销是公示20天,一般注销公示45天,需做清算组备案!
以上海市为例:

以深圳市为例:



三、工商注销
简易注销公示后30天内,必须要前往主管工商局办理工商注销手续,如果逾期了就只能转成普通注销了,时间将会大大延长,而且手续也更复杂。

四、银行注销
工商注销完成之后需要办理银行注销,银行属于非行政机构,有的人为了省事就不去办理,但是银行不注销的话有可能会影响法人后续在该银行办理其他业务,因此银行注销还是建议办理。办理的时候携带好工商注销证明印章、印章以及银行开户信息表等。

五、异常注销怎么处理
很多人企业不经营了之后就放任不管,一般情况连续6个月没有做税务申报,税务局会将企业列入非正常户,简单理解就是税务的黑名单,如下图所示:非正常或者非正常户注销,都是属于税务黑名单。

税务非正常户,需要先解除异常,解除异常一般需要罚款500-1000元,如果有税款没有缴纳的话,还需要补交税款、滞纳金等。

缴纳打款之后,就需要补申报了,不管你遗漏了多久,统统要补申报,这也是最头疼的阶段,可能有时候你需要填好几天的表格,然后拿到税务局,等税务局老师帮你做申报,所以异常注销比较耗时耗力。
补申报之后就解除非正常户了,异常注销如果之前账面遗留了固定资产、其他应付款、未分配利润等等,可能就得老老实实交税了,因为你没有账务调整的空间。
六、注销对于报表的要求
企业注销需要把财务报表中的资产负债表全部调整完成,资产负债表左边期末余额除了货币资金什么都不能有,资产负债表右边期末余额除了股东权益什么都不要有。如下图所示:

总结:
1、公司不用最好的方式是注销!注销!注销!注销!重要的事情说三遍!
2、公司税务注销分为:即办注销和非即办注销,即办注销只需要系统审核,流程简单!
3、公司工商注销分为:简易注销和正常注销,简易注销公示20天,正常注销公示45天。
4、异常注销,基本都需要缴纳罚款500-1000元,还需要补申报,耗时耗力。
5、公司注销之前,应该把财务报表调整干净,尽量避免存在较大的补税情况,在没有调整完成之前,千万不要发起注销。

