公司法出台后,注册公司的数量渐渐有所减少,也掀起了一大波公司的减资热潮。但公司减资的政策也是说变就变,有广州的小伙伴就留言说,广州需要提供完税证明才可减资。但之前出口退税应征税存在问题。

可见,由于新公司法的颁布,各地区的减资流程渐渐有发生不同程度的变化,各地注销公司的难度也有不同程度的加大。
企业存在往来挂账未处理
税局不予注销!
情况一:企业存在往来挂账未处理,不予注销!
有粉丝反应,最近去申请一家公司的注销,税局不予同意本次申请的注销。而且税局还让:再次申请注销前,要按照实际情况补缴税款、改正申报,并将包括但不限于对应税款完税凭证、相关税务事项处理情况说明及银行流水等佐证资料……

情况二:有销无进,不予注销!
也有出口企业在提交注销登记/清税申报时,受理结果为:不予受理,其原因如下:经注销审核发现贵公司存在以下疑点:有销无进,需提供相应进销记录、成本发票以及情况说明。也就是说,纳税人有销无进,申请注销不予受理,需要补充进销记录,提供成本进项发票以及情况说明等资料进行审查。

如今,各地注销企业的难度是要恢复以前的程度了吗?其实,这个不能一概而论,如果公司确实没有经营业务的,注销时自然不会这么难,依然还是有简易注销的流程可以申请。但是,如果已经经营过的企业,注销时,是需要做清算的,上面的要求提供的佐证资料,也在税局的合理要求范围内。
正常情况下,公司注销了也就相当于一家公司正式“死亡”了,但是公司注销后真的就万事大吉了吗?
隐匿出口应征税收入
“逃逸式”注销偷税案件

国家税务总局上海市税务局第五稽查局根据相关线索,依法查处了上海悟瀚进出口有限公司隐匿式偷税、“逃逸式”注销案件。
经查,上海悟瀚进出口有限公司在2021年至2023年经营期间,隐匿出口应征税货物销售收入2.57亿元,未申报缴纳增值税、企业所得税等税费3983.74万元。为掩盖违法事实,该公司于2023年申请办理了注销。2024年,税务部门联合市场监督管理部门、行政审批服务部门,依法撤销上海悟瀚进出口有限公司注销工商登记并恢复税务登记。2025年5月,国家税务总局上海市税务局第五稽查局依据《中华人民共和国税收征收管理法》等相关法律法规规定,对其作出追缴税费款、加收滞纳金并处罚款共计8262.46万元的处理处罚决定。
金税四期下,出口报关单与增值税申报表和企业所得税年度申报表“票表比对”已上线,无论出口企业是否注销,差异过大即触发税务风险预警。面对日益严格的税务监管,企业千万不能有侥幸心理。
擎天全税通推出出口货物所得税收入申报管理系统,该产品通过采集企业数据,进行智能区分和校验出口数据,自动生成受托汇总表和差异情况说明,能有效帮助企业进行数据分类与核对,提高工作效率和数据准确率。

把不同出口业务的收入‘分家’后,填一张新表,自动帮您分好类、算好数、填好表、传上去。
1、智能收入分类,自动区分自营出口收入、委托出口收入、代理出口收入(代理费收入)
2、自动生成《受托汇总表》,智能校验,一键上传。
系统自动逐笔比对企业的出口关单确认收入金额和税局统计的出口收入金额,并自动进行差异原因分类。
1、逐笔比对
将企业海关关单与税局全量底账数据,进行21位报关单号的精准、逐笔比对收入金额。
2、自动归因
通过预设规则,对未匹配或金额不一致的数据自动贴上差异原因标签(如:退运已申报、特殊监管方式、汇率差异等)。
3、清晰报告
一键生成《出口收入差异情况说明表》,为正确填报提供清晰依据,让申报表有据可依。
企业注销时
一定会查三年账?
@正在注销路上奔波的小伙伴,小编总结了企业注销最常见的6个问题供参考:
No.1
非正常户如何注销?
被纳入了非正常户的企业,还需要先补充纳税申报、补缴税款并缴纳相应的滞纳金和罚款,解除非正常状态后,才能按照正常程序提交注销申请。
No.2
如果是自然人股东,股权转让合适还是注销合适?
股权转让和公司注销各有利弊,二者的优劣势如下:


No.3
企业注销时要查三年的账吗?
不一定。目前税收法规并没有明确规定公司注销时必须查账,是否需要查三年的账要视企业的具体情况而定。
但各位老板切勿心存侥幸,不要以为注销完就没事了,如果有偷税漏税等违法行为,税务机关可以无限期的追责。
No.4
公司注销后又收回债务,怎么处理?
股东在公司注销后,取得公司在清算中遗漏的债权或财产权益,该债权或财产权益原属于公司财产,应当归属于全体股东,由全体股东按照公司章程或法律的规定进行分配。
No.5
公司的清算所得怎么交税?
清算的所得税处理所包括的内容如下:
全部资产均应按可变现价值或交易价格,确认资产转让所得或损失;确认债权清理、债务清偿的所得或损失;改变持续经营核算原则,对预提或待摊性质的费用进行处理;依法弥补亏损,确定清算所得;计算并缴纳清算所得税;确定可向股东分配的剩余财产、应付股息等。
No.6
“简易注销”和“即办注销”是什么意思?
1.简易注销
未办理过涉税事宜的,或办理过涉税事宜但未领用发票、无欠税(滞纳金)及罚款的,可免予办理清税证明,直接向市场监督部门申请办理注销登记。
2.即办注销
未处于税务检查状态、无欠税(滞纳金)及罚款、已缴销增值税专用发票及税控专用设备,且符合下列情形之一,若资料不齐,可在作出承诺后,即时出具清税文书。
(一)纳税信用级别为A级和B级的纳税人;
(二)控股母公司纳税信用级别为A级的M级纳税人;
(三)省级人民政府引进人才或经省级以上行业协会等机构认定的行业领军人才等创办的企业;
(四)未纳入纳税信用级别评价的定期定额个体工商户;
(五)未达到增值税纳税起征点的纳税人。
提醒注意:“即办注销”方式虽方便,但企业如果没有在限定期限内办理相关事项,纳税信用会收到影响。
最新注销流程!
不想被查,以后都要按这个来!
一、税务清税注销
市场主体终止经营活动退出市场前,须先向主管税务机关进行清税申报,办理税务注销。税务注销办理分为简易注销和普通注销流程(包含即办注销、一般注销)。
简易注销:系统自动办结;
普通注销(即办注销):即时办结;
普通注销(一般注销):小规模纳税人5个工作日;一般纳税人10个工作日内办结。
纳税人在清税申报前或申报清税期间应对相关税费进行申报、结清税款。
具有企业所得税税种认定的纳税人,在清税申报前完成企业所得税清算报备。
第一步:登录新电子税务局,点击【我要办税】-【综合信息报告】-【状态信息报告】-【清税申报(税务注销办理)】功能菜单。

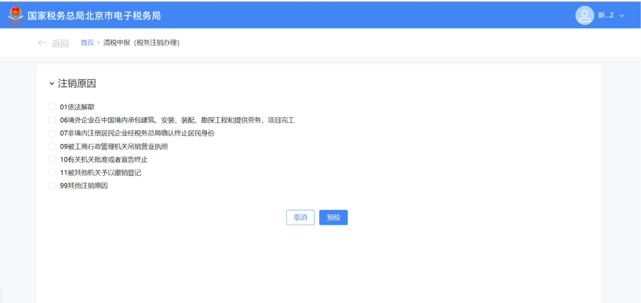
第二步:跳转至清税申报(税务注销办理)界面,展示注销原因。
(1)非跨区财产税主体登记纳税人,展示所有注销原因。

(2)跨区财产税主体登记纳税人,则仅展示跨区财产税主体可适用的注销原因。
注销原因展示:

第三步:选择注销原因。
(1)注销原因为【01依法解散】、【06境外企业在中国境内承包建筑、安装、装配、勘探工程和提供劳务,项目完工】、【07非境内注册居民企业经税务总局确认终止居民身份】、【09被工商行政管理机关吊销营业执照】、【11被其他机关予以撤销登记】、【99其他注销原因】时。点击【预检】。

(2)注销原因为【02依法合并】、【03依法分立】时。弹出合并分立报告业务办理提醒:“您选择的注销原因为:依法合并。请先办理合并分立报告业务。”,点击【合并分立报告】系统跳转至合并分立报告功能界面进行业务办理(具体操作请查看《合并分立报告》操作手册)。点击【取消】返回功能界面。

(3)注销原因为【10有关机关批准或者宣告终止】。
展示信息填写界面。

录入相应信息,点击【预检】。

第四步:预检时不同满足条件对应不同的业务办理场景。
(1)即办注销通过时(满足即办资格及即办条件,且不存在未办结事项时)。
系统提示“尊敬的纳税人:您符合税务即办注销条件,确认是否注销!”,点击【确定】。

系统提示“尊敬的纳税人,清税申报业务已办理成功,点击查看《清税证明》”,点击【《清税证明》】进行下载。

系统跳转至清税证明界面,点击【下载】进行清税证明下载。
(2)即办注销不通过时。
符合即办注销资格及条件,但存在未办结事项,且未办结事项存在非提示类事项时。弹出未结事项告知界面,系统提示“您存在以下未办结事项:您可选择办理未结事项,办理完结后点击刷新,继续进行清税申报。”,展示未结事项以及对应办理链接按钮。
①直接通过办理方式链接按钮办理未办结事项。
点击未结事项对应的办理方式按钮,系统跳转到未办结的业务功能,完成未结事项办理后,重新进入“清税申报(税务注销办理)”功能,完成清税流程操作。
②暂不办理,优先签署承诺书。
a.点击【签署承诺书】。

b.系统跳转即办《清税证明》承诺书界面,点击【去认证】。

c.弹出二维码认证窗口,系统提示“选择承诺制需要法定代表人进行实名认证”,使用“电子税务局app”进行扫码认证,点击【确定】。
d.点击【下载】 下载“即办《清税证明》承诺书”,点击【确定】。
e.系统提示“尊敬的纳税人,您申请的清税申报已办理成功,点击查看《清税证明》,并在承诺期限内完成未结事项办理。”, 点击【《清税证明》】可下载清税证明,点击【返回首页】可返回电子税务局首页。
符合即办注销资格及条件,但存在未办结事项,且未办结事项都为提示类事项时。
①系统弹出未结事项告知界面,系统提示“您存在以下未办结事项:您可选择办理未结事项,办理完结后点击刷新,继续进行清税申报。”,展示未结事项以及对应办理链接按钮,点击【继续办理】。
②系统提示“尊敬的纳税人:您符合税务即办注销条件,确认是否注销!”,点击【确认】。
③跳转至办理成功界面,提示“尊敬的纳税人,清税申报业务已办理成功,点击查看《清税证明》。”,点击【《清税证明》】。
④跳转至清税证明界面,点击【下载】进行清税证明下载。
(3)一般注销通过时。
系统提示“尊敬的纳税人:您符合税务注销申请条件,确认是否提交申请!”,点击【确定】。
跳转至提交成功界面,提示“您发起的清税申报申请已提交,税务机关将在5日内受理,如有疑问可通过征纳互动或拨打12366、主管税务机关电话等进行咨询。进度查询:我要查询-办税进度及结果信息查询”,点击【返回首页】返回电子税务局首页。
(4)一般注销不通过。
存在未办结事项,且未办结事项存在非提示类事项时。
①弹出未结事项告知界面,系统提示“您存在以下未办结事项:您可选择办理未结事项,办理完结后点击刷新,继续进行清税申报。”,展示未结事项以及对应办理链接按钮。点击未结事项对应的办理方式按钮进行办结,完成未结事项办理后,重新进入“清税申报(税务注销办理)”功能。
②系统提示“尊敬的纳税人:您符合税务注销申请条件,确认是否提交申请!”,点击【确认】。
③跳转至提交成功界面,提示“尊敬的纳税人,您的清税申报申请已提交,税务机关将在5日内受理,如有疑问可通过征纳互动或拨打12366、主管税务机关电话等进行咨询。进度查询:我要查询-办税进度及结果信息查询”,点击【返回首页】返回电子税务局首页。
存在未办结事项,且未办结事项都为提示类事项。
①弹出未结事项告知界面,系统提示“您存在以下未办结事项:您可选择办理未结事项,办理完结后点击刷新,继续进行清税申报。”,展示未结事项以及对应办理链接按钮,点击【继续办理】。
②系统提示“尊敬的纳税人:您符合税务注销申请条件,确认是否提交申请!”,点击【确定】。
③跳转至提交成功界面,提示“尊敬的纳税人,您的清税申报申请已提交,税务机关将在5日内受理,如有疑问可通过征纳互动或拨打12366、主管税务机关电话等进行咨询。进度查询:我要查询-办税进度及结果信息查询”,点击【返回首页】返回电子税务局首页。
提示:
1、一般注销中,当纳税人向税务主管机关申报清税时,税务机关将根据清税申报是否存在风险疑点,中止办结时限,并进一步核实纳税人完税情况。
2、纳税人采用承诺注销打印清税证明后,未办结事项可以通过登录电子税务局进入该功能“未结事项告知”办理。
二、工商注销公示
公司拿到清税证明后,就可以进行注销公示了。
注销公示分为两种:简易注销和一般注销,简易注销是公示20天,一般注销公示45天,需做清算组备案!
以上海市为例:

以深圳市为例:


三、工商注销
简易注销公示后30天内,必须要前往主管工商局办理工商注销手续,如果逾期了就只能转成普通注销了,时间将会大大延长,而且手续也更复杂。
四、银行注销
工商注销完成之后需要办理银行注销,银行属于非行政机构,有的人为了省事就不去办理,但是银行不注销的话有可能会影响法人后续在该银行办理其他业务,因此银行注销还是建议办理。办理的时候携带好工商注销证明印章、印章以及银行开户信息表等。

五、异常注销怎么处理
很多人企业不经营了之后就放任不管,一般情况连续6个月没有做税务申报,税务局会将企业列入非正常户,简单理解就是税务的黑名单,如下图所示:非正常或者非正常户注销,都是属于税务黑名单。

税务非正常户,需要先解除异常,解除异常一般需要罚款500-1000元,如果有税款没有缴纳的话,还需要补交税款、滞纳金等。
缴纳打款之后,就需要补申报了,不管你遗漏了多久,统统要补申报,这也是最头疼的阶段,可能有时候你需要填好几天的表格,然后拿到税务局,等税务局老师帮你做申报,所以异常注销比较耗时耗力。
补申报之后就解除非正常户了,异常注销如果之前账面遗留了固定资产、其他应付款、未分配利润等等,可能就得老老实实交税了,因为你没有账务调整的空间。
六、注销对于报表的要求
企业注销需要把财务报表中的资产负债表全部调整完成,资产负债表左边期末余额除了货币资金什么都不能有,资产负债表右边期末余额除了股东权益什么都不要有。如下图所示:
总结:
1、公司不用最好的方式是注销!注销!注销!注销!重要的事情说三遍!
2、公司税务注销分为:即办注销和非即办注销,即办注销只需要系统审核,流程简单!
3、公司工商注销分为:简易注销和正常注销,简易注销公示20天,正常注销公示45天。
4、异常注销,基本都需要缴纳罚款500-1000元,还需要补申报,耗时耗力。
5、公司注销之前,应该把财务报表调整干净,尽量避免存在较大的补税情况,在没有调整完成之前,千万不要发起注销。

